关闭导航

最新作品GO>

可在模板设置处进行设置

模板排行GO>

可在模板设置处进行设置

阅读排行GO>

可在模板设置处进行设置

联系博主GO>

可在模板设置处进行设置

6月28日-每日安全知识热点
一念悟道 2016-06-28 10:10 325 0

技术类: BSides Cleveland 2016 会议视频 https://www.irongeek.com/i.php?page=videos/bsidescleveland2016/mainl

PunkeyPOS可能已经窃取了数千万支付卡号码
一念悟道 2016-06-27 16:33 293 0

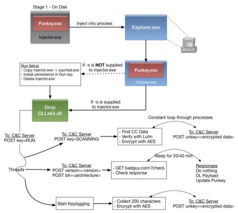
据了解,安全研究专家目前正在对恶意软件PunKeyPos进行监控,而这一安全威胁可能已经成功窃取了数以百万计的支付卡号码。 熊猫公司的熊猫病毒实验室PandaLabs 发现了一种名为“PunkeyPo

黑客泄露美国军方个人数据
一念悟道 2016-06-27 16:20 295 0

黑客泄露了美国军方官员的个人资料,专家表示,这些数据是真实的,并且从未被泄露在网络上. 几个月前,黑客组织GSH曾对三k党和Black Lives Matter的网站发动分布式拒绝服务(DDoS)攻击

网络广告公司InMobi通过附近的WIFI信号暗中跟踪用户,被罚$950,000
一念悟道 2016-06-27 13:33 288 0

InMobi已经同意在接下来的20年里每两年接受独立审计一次,并删除现有的基于地理定位的数据库。 InMobi,一个移动网络广告公司,今年已经同意解决美国联邦贸易委员会(FTC)提出的关于其通过附近的

黑客在暗网销售651,894份医疗记录
一念悟道 2016-06-27 12:47 292 0

近日,有黑客通过TheDarkOverlord从美国的三个医疗机构的数据库中窃取到的医疗数据进行销售。该黑客正在The Real Deal上面出售这些医疗数据,他还说他利用了这些医疗公司的RDP(Re

2011-2015年之间,联邦储备银行至少被黑了50次
一念悟道 2016-06-27 11:11 301 0

根据外媒报道,美国国会的一个委员会已经启动了一项针对美联储银行网络安全保障措施的调查行动。而在此之前路透社的报道曾披露,在2011年至2015年之间,美国中央银行曾发生了超过五十余次网络安全事件,而其

6月27日-每日安全知识热点
一念悟道 2016-06-27 09:59 287 0

技术类: Apple EFI固件密码和SCBO的秘密 https://reverse.put.as/2016/06/25/apple-efi-firmware-passwords-and-the-s

SOBUG彩蛋狩猎游戏第二季
一念悟道 2016-06-25 11:32 292 0

SOBUG彩蛋狩猎游戏第二季 时间:6月25日(本周六) 10:00– 7月9日 24:00 地点:Sobug安全平台 微信号(需要先关注哦) 触发:6月25日10:00 SOBUG微信平台公众号准时

​MSsql盲注指南
一念悟道 2016-06-24 18:08 282 0

本教程会逐步指导用户执行和利用MSsql盲注。 MSsql盲注是什么? MSsql(结构化查询语言)盲注是一种SQL注入式攻击,在这种攻击中,攻击者可以对数据库提出是或否的问题,并获得基于应用程序的

黑客窃取数百万印度航空旅客的里程数
一念悟道 2016-06-24 17:58 276 0

一个精心策划的黑客活动的目标是印度航空公司的常客计划的成员,到目前为止偷窃了价值23745美元的航行里程。 飞行返回项目拥有超过195000个客户的帐户。德里警方说,此次袭击似乎受到了知道系统的漏洞和